"Дикие карты" будущего. Форс-мажор для человечества - Елена Переслегина
Книгу "Дикие карты" будущего. Форс-мажор для человечества - Елена Переслегина читаем онлайн бесплатно и без регистрации! Читать онлайн вы можете не только на компьютере, но и на андроид (Android), iPhone и iPad. Наслаждайтесь!
230 0 07:47, 21-05-2019Книга "Дикие карты" будущего. Форс-мажор для человечества - Елена Переслегина читать онлайн бесплатно без регистрации
Проснулся: Погоди, с точки зрения пяти природ, сначала мы потребляем природу, потом ее преобразуем и потребляем, то есть выращиваем, а дальше обрабатываем после выращивания и потребляем…
Психическая: Здесь уже запаха природы не остается…
Проснулся: Да, точно, ну и дальше добро пожаловать в информационный мир, управляем обработкой – вот, и биоинженерия – информационная еда, а потом уже солнечным светом.
Психическая: Солнечный свет пока за горизонтом, но предыдущее важно. Кстати, геймеры хорошо коды генетические расшифровывают, лучше ученых.
Философ: Я с вас ответ прошу, а вы мне эволюцию гоните, я лучше вас ее знаю, институцию мне надо…
Проснулся: Вот пристал.
Психическая: А вот в инженерии…
Проснулся: Хорошее слово «Винженерия», инженеры по Винджу, они – наши конкуренты, но и собратья по разуму, не знаешь, что про это думают?
Философ: Что они думают, я у них прочту, мы это мониторим, а мне нужен ответ про следующую ферму.
Психическая: Если посмотреть, что будет за демократией, наверное, «билет на планету Транай», случайное управление.
Философ (рыча): Плевать мне на демократию, а также, какая будет семья, секс и дом в будущем, я не ищу сценариев…
Проснулся: Ну что ты орешь, это – детский сад. Дети играют в свой сад, огород, упаковку, запахи, принтер продуктов, ну, типа геймеров. Школа или детский сад – вот твоя ферма.
Философ: Это решение…
Психическая: И за образование не обидно, а то ему уже два века делать нечего…
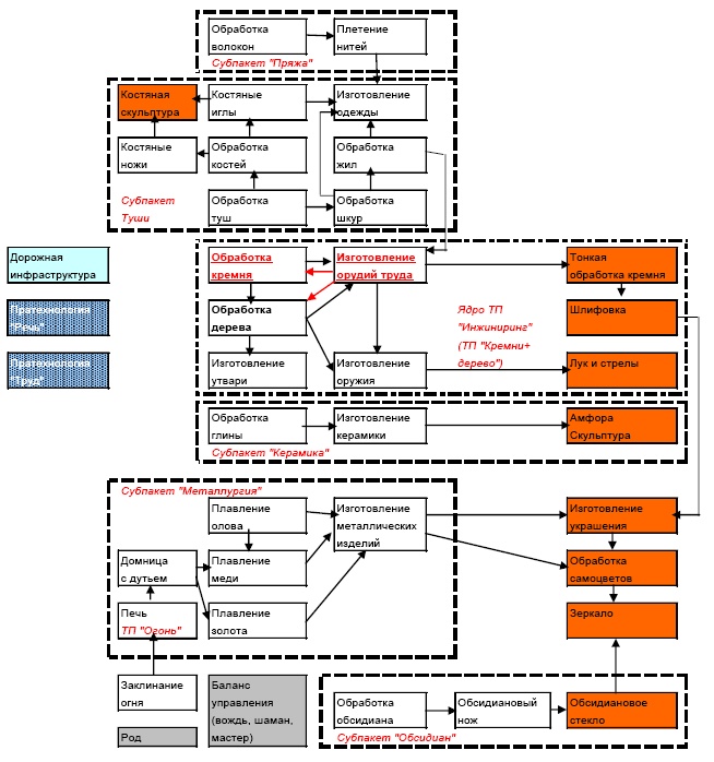
Архаичный (мезолитический) технологический пакет «Инжиниринг» интересен тем, что показывает объем, разнородность и системность знаний, умений и навыков, необходимых для существования социосистемы. Он иллюстрирует также развитость кооперации и глубину торговых технологических связей в архаичном обществе.
Базовой (открывающей) технологией пакета была обработка кремня. Кремень необходимо было добыть и доставить мастерам. Зачастую это подразумевало транспортировку груза на значительные расстояния: например, кремни добывались в Карпатах и обрабатывались в Поволжье.
Обработанные кремни использовались, прежде всего, для обработки кремней – здесь мы сталкиваемся с марксистским «производством средств производства» или, по И. Пригожину, с автокаталитическим процессом. Далее, кремни использовались для изготовлений орудий труда (молоток, нож, топор, острога, игла, крючок), инструментов охоты и военного оружия (копье, лук и стрелы). При создании разнообразных орудий и инструментов кроме кремня активно использовалось дерево. Из дерева делалась также домашняя утварь – ложки, миски, ступы.
Собственно, «кремни плюс дерево» – это материальная основа архаичного производства, ядро ТП «Инжиниринг». Изготовление орудий труда из кремня и дерева является замыкающей технологией пакета.
Периферия техпакета связана с использованием других доступных материалов – либо более редких, либо менее технологичных. Тем не менее в архаичную фазу умели обрабатывать обсидиан, активно работали с глиной, не говоря уже о продуктах охоты – костях, шкурах, жилах животных. Тогда же научились плести нити.
Считается, что каменный век не знал металла. Думается, это не совсем так. На Земле достаточно часто встречаются металлы в самородном виде, их можно обрабатывать вручную. Олово плавится в костре (температура плавления 231 градус Цельсия). Медь и золото расплавить труднее, но это тоже не требует высоких технологий. Другой вопрос, что металлургия занимала очень скромное место в ТП «Инжиниринг», поскольку зависела от случайных и невоспроизводимых находок.
По мере совершенствования орудий труда обработка кремня становилась все более и более точной. Это открыло дорогу к архаичным посттехнологиям: шлифовке, обработке самоцветов, производству зеркал. Судя по находкам на Мальте, люди мезолита были способны заниматься скульптурой, тонкой лепкой, изготовлением украшений. Конечно, это были единичные технологические подвиги, как и обработка металла.
Базовой инфраструктурой пакета являются дороги.
Базовое институциональное решение – выделение из института Рода «мезолитической управленческой тройки»: вождь – шаман – мастер.
В укрупненном виде архаический ТП «Инжиниринг» выглядит следующим образом:

Здесь красными стрелками обозначено замыкание автокаталитического процесса производства средств производства, голубой фон указывает на инфраструктуру[39], синий узор обозначает пратехнологии, оранжевый фон маркирует посттехнологии.
Весьма интересно проследить, что происходит с данным технологическим пакетом при фазовых сдвигах. В традиционную фазу быстро развивается субпакет «Металлургия», происходит повсеместный переход к металлическим орудиям труда. Металлургия – сначала медная, затем бронзовая, наконец, железная – становится ядром ТП «Инжиниринг», обработка камня утрачивает значение базовой технологии, хотя как периферийный этот субпакет сохраняется. Субпакет «Обсидиан» и технологии обработки кости перемещаются в технологическую нишу ювелирного ремесла. Растет значение субпакетов «керамика» и «пряжа». В целом структура инжинирингового техпакета сохраняется, меняется основной конструкционный материал: вместо «кремни плюс дерево» – «металл плюс дерево».
В индустриальную фазу развитие субпакета «Металлургия» продолжается. Происходит разделение черной и цветной металлургии, главным конструкционным материалом становится сталь. Изготовление орудий труда (металлообработка) развивается до самостоятельного пакета «Машиностроение», причем со временем именно он становится ядром ТП «Инжиниринг», металлургия уходит на периферию. Падает значение древесины, зато начинает широко использоваться резина, а к расцвету фазы – синтетические материалы, пластмассы. Вместо «металл + дерево» – «сталь + цветные металлы».
Есть основания полагать, что дальнейшая эволюция пакета будет протекать по такой же схеме. В когнитивную фазу произойдет замена стали более прочным и технологичным материалом. Поскольку природные материалы, удовлетворяющие этим требованиям, отсутствуют, нужно серьезно отнестись к концепции наноматериалов, как конструкционной основы фазы. Машиностроение трансформируется в механотронику. Не совсем ясно, как будет выглядеть базовая формула, то есть что станет второй базовой технологией. Логика предыдущих шагов говорит, что эту позицию займут металлы. Но нельзя игнорировать и такую возможность, как резкое увеличение удельного веса кспамики или металлокеоамики.
Прочитали книгу? Предлагаем вам поделится своим впечатлением! Ваш отзыв будет полезен читателям, которые еще только собираются познакомиться с произведением.
Уважаемые читатели, слушатели и просто посетители нашей библиотеки! Просим Вас придерживаться определенных правил при комментировании литературных произведений.
Просьба отказаться от дискриминационных высказываний. Мы защищаем право наших читателей свободно выражать свою точку зрения. Вместе с тем мы не терпим агрессии. На сайте запрещено оставлять комментарий, который содержит унизительные высказывания или призывы к насилию по отношению к отдельным лицам или группам людей на основании их расы, этнического происхождения, вероисповедания, недееспособности, пола, возраста, статуса ветерана, касты или сексуальной ориентации. Просьба отказаться от оскорблений, угроз и запугиваний. Просьба отказаться от нецензурной лексики. Просьба вести себя максимально корректно как по отношению к авторам, так и по отношению к другим читателям и их комментариям.
Надеемся на Ваше понимание и благоразумие. С уважением, администратор My-Books.me.
Оставить комментарий
-
Александра15 январь 09:37
Очень интересная книга! Особенно, если любишь психологию и хочешь понимать себя и других. Обязательно послушаю до конца. Спасибо....
Кригер Борис – Гнев
-
Галина25 май 13:02
Очень уважаю Артема Шейнина, книга замечательная, очень мне близкая по духу.Перечитываю уже второй раз, столько пережитого и не...
Мне повезло вернуться - Артем Шейнин
-
Екатерина11 январь 08:05
Доброе утро. Подскажите пожалуйста как сохранять книги, ставить закладки?...
Подонок - Анастасия Леманн