"Дикие карты" будущего. Форс-мажор для человечества - Елена Переслегина
Книгу "Дикие карты" будущего. Форс-мажор для человечества - Елена Переслегина читаем онлайн бесплатно и без регистрации! Читать онлайн вы можете не только на компьютере, но и на андроид (Android), iPhone и iPad. Наслаждайтесь!
230 0 07:47, 21-05-2019Книга "Дикие карты" будущего. Форс-мажор для человечества - Елена Переслегина читать онлайн бесплатно без регистрации

Заметим, что начали проявляться системные свойства технологического пакета: многие элементы субпакета «Измерение долготы» присутствуют и в других субпакетах ТП «Навигация» (оранжевый шрифт). Заметим также, что возникновение представлений о точном времени потребовало институционального решения (здесь и далее – серый фон), которым в Европе стала монастырская система.
Замыкающая технология ТП «Навигация» была создана в Китае, но не нашла там применения – в том числе и потому, что отсутствовали важнейшие субпакеты. Зато она была нужна в Европе. Компас позволял ориентироваться в тумане, в горах, в пещерах, в тропическом лесу. Правда, для кораблей сразу же появилась необходимость в целой группе научных дисциплин и практических работ по теме «девиация компаса», ставших особенно актуальными при переходе к железному кораблестроению.
Уже в XX веке дальнейшее развитие прецизионной и аналитической механики позволило создать гироскоп и на его базе – гирокомпас, что позволило в перспективе перейти к инерциальной навигации. Советский Союз, испытывающий трудности с изготовлением высокоточных приборов, неожиданно вернулся к забытым после изобретения хронометра концепциям астрономических часов и навигации по звездам и инсталлировал ракетную астрометрию как альтернативный инерциальной навигации способ точного счисления.
Технологический пакет «Навигация» приобрел свой окончательный вид:

Субпакеты на рисунке свернуты, за исключением тех технологий, от которых прослеживаются прямые генетические или функциональные связи, подчеркнута замыкающая технология.
Уже практически на наших глазах произошло коренное переформатирование данного технологического пакета. Возникновение радиосвязи привело к появлению технологий радиопеленгации и радионавигации. Радионавигация стала технической основой институционального решения – диспетчеризации движения. Наступательные операции союзников на Тихом океане во Второй Мировой войне потребовали применения новой научной дисциплины – логистики. Впоследствии сочетание логистики с диспетчеризацией движения создало современную концепцию перевозок, но это, скорее, относится к ТП «Транспорт». А вот рождение спутниковой навигации изменило всю концепцию географического позиционирования. Появилась глобальная навигация, важный периферийный субпакет ТП «Информационные технологии». Сегодня весь «старый» пакет «Навигация» можно считать его информационным бэкграундом.
Если «Навигация» создавалась тысячелетиями, и в этом отношении можно сказать, что свойства технологического пакета мы придали ей постфактум, то ТП «Авиация» появился и обрел форму в очень короткий срок. Рассмотрим этот пакет очень кратко, имея в виду в основном те параллели, которые понадобятся нам в части «Космическая гонка», а также возникающую прямо сейчас технологию «информационного крыла».
Датой рождения «информационного крыла» мы считаем декабрь 2010 года.
Знаниевый реактор, собравшийся на свою ежемесячную Санкт-Петербургскую сессию форсмажорно, на чужой площадке, соседствуя с бодрой танцевальной студией, дабы не уступить перед трудностями, вышел в информационный космос. Здесь уместно вспомнить постоянно цитирующийся в экспертных тусовках анекдот про Лаврентия Берию, который приехал поздравить некое ЗАТО с научными достижениями. На дерзкий вопрос с места: «А что же тогда мы сидим взаперти?» – ответил: «А что, на свободе вы бы это сделали?». Этот же ответ пока приходится давать на вопрос: «Где пространство для коллективно мыслящих и производящих инновации?». Конечно, в неудобных местах, рядом с ритмами, несвойственными образованию в его начальном понимании. То есть где попало, но не в Сколково, не в ВШЭ и не в торжественном зале Минздрава без окон… Это – пространственный приговор. Иновое рождается рядом, между, но не в старых мехах. Это важно. Иновое пока арестовано, только не в застенках, а в отсутствии стен: ему нет места во дворцах, его туда не пускают, но свинопасы уже есть, дело за принцессами, которые к ним потянутся.
Информационное крыло. Дикая карта. Возможность взлететь в информационном пространстве и прилететь в истинное место за короткое время по графику, а не приземляться куда попало с помощью рискованных для желудка средств. И не бродить по смысловым полям в поисках ненужного, но жареного, нужного, но не своевременного, «истинного где-то рядом». И так далее. Второй картой в пакете является, конечно, язык, на котором хочется говорить правду. И понимать ее однозначно.
Особенностью авиации является то, что самолет нельзя было сделать «по частям». Он должен был появиться целиком, как единая техническая система. Так и произошло: уже первые самолеты братьев Райт и Блерио включали в себя все те структурные элементы, которые образуют любой современный самолет:

Или в развернутой форме:

Жирный шрифт с подчеркиванием обозначает базовые и замыкающие технологии, синим шрифтом указаны технологии, наличие которых было необходимо уже на первом шаге реализации пакета – для самолетов Райт и Блерио. Белый шрифт на красном поле – событие или экспериментально обнаруженное значимое явление.
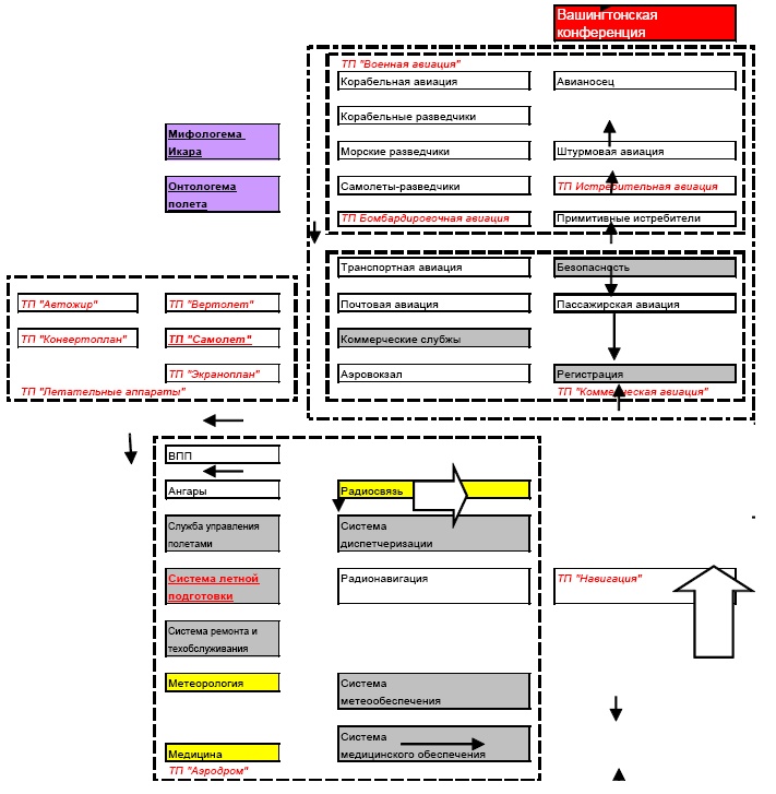
ТП «Авиация» включает в себя ТП «Летательные аппараты», «Аэродром», «Коммерческая авиация» и «Военная авиация» (жирный шрифт с подчеркиванием указывает минимально необходимые технологии и технологические пакеты; пакет дан укрупнено):

Критические фазовые технологические пакеты: инжиниринг, продовольствие, транспорт
Посиделки
Философ: Найдите мне институции, в которых будет жить продовольствие в когнитивном мире?
Психическая: Сразу никак, ясно, что в архаике – собирали и охотились, в традиции – сеяли пшеницу, в индустрии – упаковывали полуфабрикаты из той же пшеницы…
Проснулся: Ну и будет вам фабрика по изготовлению желе трех типов: еда-1, еда-2, еда-3 с разными ароматами.
Философ: Я не об этом спрашиваю… Понятно, что биоинженерия рулит, и еду будут делать. Что сменит американскую продвинутую ферму, меня интересует? Ну, или наше, с позволения сказать, культурное хозяйство на что поменяется?
Прочитали книгу? Предлагаем вам поделится своим впечатлением! Ваш отзыв будет полезен читателям, которые еще только собираются познакомиться с произведением.
Уважаемые читатели, слушатели и просто посетители нашей библиотеки! Просим Вас придерживаться определенных правил при комментировании литературных произведений.
Просьба отказаться от дискриминационных высказываний. Мы защищаем право наших читателей свободно выражать свою точку зрения. Вместе с тем мы не терпим агрессии. На сайте запрещено оставлять комментарий, который содержит унизительные высказывания или призывы к насилию по отношению к отдельным лицам или группам людей на основании их расы, этнического происхождения, вероисповедания, недееспособности, пола, возраста, статуса ветерана, касты или сексуальной ориентации. Просьба отказаться от оскорблений, угроз и запугиваний. Просьба отказаться от нецензурной лексики. Просьба вести себя максимально корректно как по отношению к авторам, так и по отношению к другим читателям и их комментариям.
Надеемся на Ваше понимание и благоразумие. С уважением, администратор My-Books.me.
Оставить комментарий
-
Александра15 январь 09:37
Очень интересная книга! Особенно, если любишь психологию и хочешь понимать себя и других. Обязательно послушаю до конца. Спасибо....
Кригер Борис – Гнев
-
Галина25 май 13:02
Очень уважаю Артема Шейнина, книга замечательная, очень мне близкая по духу.Перечитываю уже второй раз, столько пережитого и не...
Мне повезло вернуться - Артем Шейнин
-
Екатерина11 январь 08:05
Доброе утро. Подскажите пожалуйста как сохранять книги, ставить закладки?...
Подонок - Анастасия Леманн